GNSS
The org.orekit.gnss is an independent package providing classes to handle classical GNSS files
(SEM and YUMA almanacs, Rinex and Antex) and attitude providers for navigation satellites.
Attitudes
Several classes have been implemented in order to represent navigation satellites attitude modeling.
Beidou attitude
-
BeidouGEO, which represents an attitude providers for Beidou geostationary orbit navigation satellites.
-
BeidouIGSO, which represents an attitude providers for Beidou inclined geosynchronous orbit navigation satellites. This mode is in fact similar to Beidou MEO.
-
BeidouMeo, which represents an attitude providers for Beidou Medium Earth Orbit navigation satellites.
Galileo attitude
- Galileo, which represents an attitude providers for Galileo navigation satellites.
Generic GNSS attitude
- GenericGNSS, this attitude mode can be used for navigation satellites for which no specialized model is known.
Glonass attitude
- Glonass, which represents an attitude providers for Glonass navigation satellites.
GPS attitude
-
GPSBlockIIA, which represents an attitude providers for GPS block IIA navigation satellites.
-
GPSBlockIIF, which represents an attitude providers for GPS block IIF navigation satellites.
-
GPSBlockIIR, which represents an attitude providers for GPS block IIR navigation satellites.
GNSS data
Several classes have been implemented in order to load and handle classical navigation data.
Supported formats
Several file formats are supported in Orekit.
- RinexObservationLoader, which represents a loader for Rinex measurements files. The supported versions are: 2.00, 2.10, 2.11, 2.12, 2.20, 3.00, 3.01, 3.02, and 3.03. Versions 2.12 and 2.20 are unofficial versions, whereas the other are official version.

- AntexLoader, which represents a loader for ANTEX files.

-
SEMParser, which represents a loader for SEM almanac files. This class provides the
GPSAlmanacused to build theGNSSPropagator. -
YUMAParser, which represents a loader for YUMA almanac files. Such as for the SEMParser, this class provides the
GPSAlmanacused to build theGNSSPropagator. -
RinexClockParser for loading station and satellite clock solutions.
-
RinexNavigationParser, which represents a loader for Rinex navigation files. The supported versions are from 3.00 to 3.05, all the GNSS constellations are supported.
IGS SSR Format
Since version 11.0, Orekit is able to read and handle the IGS SSR format. This format is an open standard for dissemination of real-time products to support the IGS Real-Time Service and the wider community. The messages supported in Orekit are multi-GNSS and include corrections for orbits, clocks, DCBs, phase-biases and ionospheric delays. The architecture of SSR format handling in Orekit is represented on the following image.

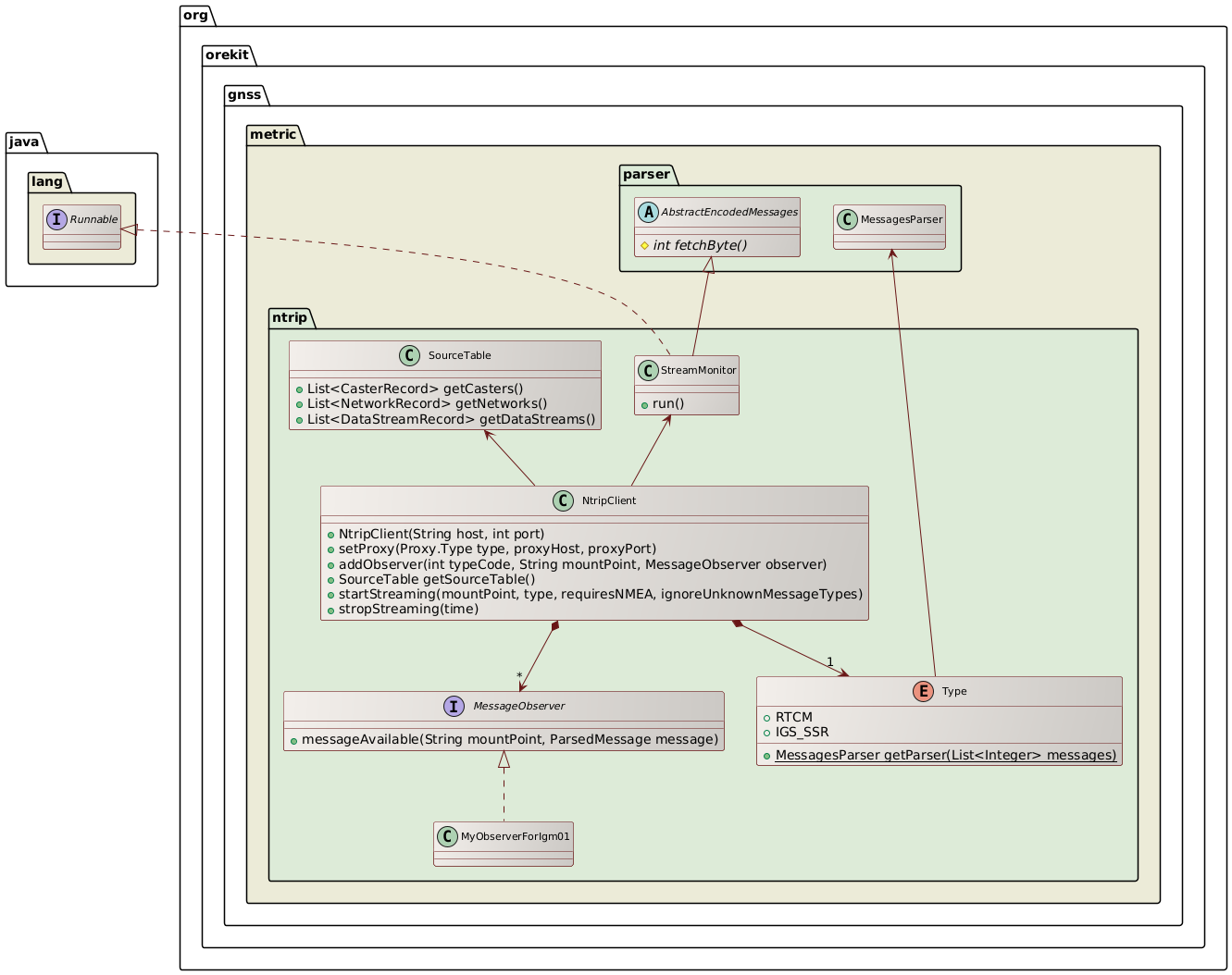
Furthermore, in order to access the SSR messages from IGS casters, Orekit implements the Networked Transport of RTCM via Internet Protocol (Ntrip). Ntrip stands for an application level protocol streaming GNSS data over the Internet. The architecture is represented on the image below.

Data management
Several classes have been implemented to provide a link between navigation files
and the specialized orbit propagators for GNSS constellations. These classes,
are the base classes to build the GNSSPropagator.
CS GROUP
Orekit